Sepideh Fatemi

Computer Science Ph.D. student at Virginia Tech

sep.jpg

I am passionate about using machine learning to tackle real-world challenges. My work focuses on making machine learning models more interpretable, robust, and generalizable, bridging the gap between domain-specific knowledge and data-driven approaches. Currently, I work as a Graduate Research Assistant in the Knowledge Guided Machine Learning Lab (KGML), working under supervision of Professor Anuj Karpatne. My research focuses on Symbolic Regression using VLM and LLM to model complex physical systems, and also building robust large-scale time series models under different data quality scenarios.

I’m always open to discussing research, exploring collaboration opportunities, or exchanging ideas; feel free to reach out!

News

Dec 01, 2025 Our MissTSM paper has been accepted to TMLR! 👉 Read the paper here.
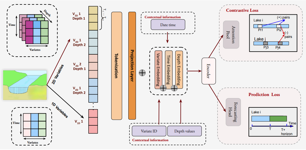
Jun 03, 2025 Our work on “Scientific Foundation Models” has been accepted at the ICML 2025 Workshop – Toward Scientific Foundation Models for Aquatic Ecosystems! 🧪🌐
Jun 02, 2025 Our poster “Scientific Equation Discovery using Modular Symbolic Regression via Vision-Language Guidance” got accepted at a CVPR 2025, CV4Science workshop! 🎉 Excited to share that I’ll also be giving a lightning talk at the workshop!
Jun 01, 2025 Our paper on “Open World Scene Graph Generation using Vision Language Models” got accepted to the CV in the Wild Workshop at CVPR 2025! 🎉
Oct 08, 2024 Our work on time-series modeling with missing data Masking the Gaps: An Imputation-Free Approach to Time Series Modeling with Missing Data has been accepted to the Time Series in the Age of Large Models Workshop at NeurIPS 2024! 🎉
Jun 17, 2024 Our Lake-FM project receives the National Artificial Intelligence Research Resource (NAIRR) Pilot award!
👉 Read the full story here.
Jan 01, 2024 I got into Virginia Tech to start my PhD! ✨

Selected Publications

  1. CVPR 2025
    owsgg.png
    Open World Scene Graph Generation using Vision Language Models
    Amartya Dutta, Kazi Sajeed Mehrab*, Medha Sawhney*, and 8 more authors
    2025
    CVPR 2025 Workshop (CV in the Wild)
  2. ICML 2025
    LakeFM.png
    Toward Scientific Foundation Models for Aquatic Ecosystems
    Abhilash Neog, Medha Sawhney, K.S. Mehrab, and 11 more authors
    2025
    Oral + Poster Presentation at ICML 2025 Workshop (Foundation Models for Structured Data)
  3. NeurIPS 2024
    misstsm.jpg
    Masking the Gaps: An Imputation-Free Approach to Time Series Modeling with Missing Data
    Abhilash Neog, Arka Daw, Sepideh Fatemi Khorasgani, and 1 more author
    2024
    NeurIPS 2024 Workshop (Time Series)